Exploring the Impact of AI on Mental Health: Advances, Challenges, and Future Directions

As mental health challenges continue to rise globally, innovative solutions are emerging to enhance therapeutic interactions. A recent focus has centered on the potential of cognitive layer architectures to improve the performance of large language models (LLMs) in psychotherapy settings. This development could redefine how mental health professionals engage with clients, particularly in delivering personalized therapeutic experiences.

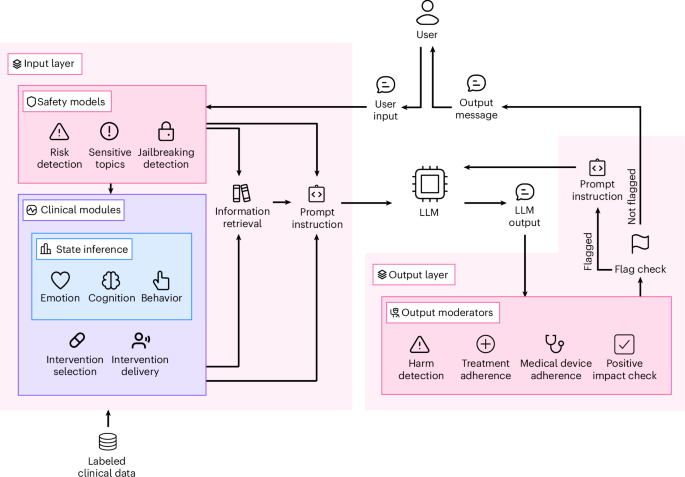
Research suggests that integrating LLMs into psychotherapy could enhance the quality of care by providing tailored responses that align with therapeutic techniques. For instance, these models can analyze patient interactions and adapt their responses based on ongoing conversations, potentially fostering a more empathetic and supportive environment. The goal is to create a system that not only understands clinical language but also engages with patients in a meaningful way, thereby enriching the therapeutic alliance.

The implementation of such cognitive architectures presents both opportunities and challenges. The primary advantage lies in the ability to process vast amounts of data quickly, which can facilitate real-time feedback and support for therapists. However, concerns regarding the reliability and ethical implications of AI in mental health care persist. Ensuring that these systems can operate effectively even as maintaining patient confidentiality and safety is paramount.

Understanding Cognitive Layer Architectures

Cognitive layer architectures are designed to enhance the capabilities of LLMs by integrating various cognitive functions. This approach allows these models to not only generate text but also to interpret emotional cues and contextual nuances in conversations. By doing so, they can provide responses that are not only relevant but also emotionally attuned to the needs of the patient.

Current Trends in AI and Mental Health

The use of AI in mental health is gaining traction, with various studies highlighting its potential benefits. For example, research indicates that AI-driven platforms can assist in diagnosing mental health issues, offering support between therapy sessions, and even facilitating preliminary assessments. This shift towards digital tools is becoming increasingly important as the demand for mental health services grows.

Implications for Psychotherapy

As AI technologies evolve, their impact on psychotherapy could be profound. Therapists may find themselves supported by AI tools that enhance their ability to connect with patients and improve treatment outcomes. However, It’s essential to balance this technological advancement with a focus on human interaction, which remains a critical element of effective therapy.

Looking Ahead

The future of mental health care may involve a hybrid model that combines traditional therapeutic methods with advanced AI technologies. As researchers continue to explore the integration of cognitive layer architectures in LLMs, the potential for these tools to enhance psychotherapy interactions will be closely monitored. Mental health professionals are encouraged to stay informed about these developments and consider how they might incorporate AI into their practices responsibly and ethically.

As we advance, ongoing dialogue about the benefits and limitations of AI in mental health care will be crucial. Stakeholders must ensure that these technologies are utilized in ways that prioritize patient welfare and uphold the integrity of therapeutic relationships. Readers are invited to share their thoughts on the role of AI in mental health and how it might shape the future of therapy.

Disclaimer: This article is for informational purposes only and is not intended as professional advice.

Photo of author

Dr. Priya Deshmukh - Senior Editor, Health

Dr. Priya Deshmukh Senior Editor, Health Dr. Deshmukh is a practicing physician and renowned medical journalist, honored for her investigative reporting on public health. She is dedicated to delivering accurate, evidence-based coverage on health, wellness, and medical innovations.

Jeanette Biedermann: Why No Baby Bump on “Giovanni Zarrella Show”?

F1 2024: Ferrari vs Mercedes Battle – Power, Speed & Overtake Modes Explained

Leave a Comment

This site uses Akismet to reduce spam. Learn how your comment data is processed.